New Technology for a New Century
International Conference 
FIG Working Week 2001, Seoul, Korea 6–11 May 2001

Session 24 - Different Aspects of Spatial Information Management

OBJECT ACTIVITY MODEL APPROACH TO GEOINFORMATION PROCESS

Jaeik LIOU, Korea

Key words


Abstract

Many aspects of activity models have made efforts on describing predicaments and achievements of business and workflow though information modeling and object-oriented methods. There are, however, little attentions on six dimensions in view of actor, meaning, activity, reason, effect, space and time. As a spotlighted modeling language, the UML is used to illustrate activity model for geo-information processes. This study starts to scrutinize the backdrops of six dimensions corresponding to applicable diagram of UML to geo-activity and the Hexad model is proposed to clarify the causes and results of a wide spectrum of geo-processes and activities. By using activity, state transition, use case and sequence diagram, the Hexad Object Activity Model (HOAM) with their matrix makes it possible to interpret tangible motivations and conditions of geo-activity and event in the course of geo-information processes.

1. INTRODUCTION

Process modeling has become multifarious areas of research topic in many domains coming from software engineering, mechanical and electronic engineering, business information system and geographic information system. Geo-processes might have been divided into several phases and detailed processes in governments and concerned authorities. These diverse processes and activities of geo-products would often lead to duplicated paths of map databases and their managements. Many national mapping agencies make an effort on reorganizing geo-processes and activities by means of process modelings or simulation techniques. Although there are more than 200 workflow products commercially available (Lawrence, 1997) and a number of organization have used them to support their business processes, current their business models and workflow data model may have some shortcomings coping with dynamic changes of geo-space that stems from activity, action and motion. With the benefits of the object-oriented analysis, geo-processes can be, however, formalized and standardized. In object-oriented modeling, the UML (Booch et al., 1999) is a major modeling approach that is under the spotlight. The UML consists of rich and multifold notions to depict various actor's activities and enormous interactions in geo-sciences. There might not be noticeable clues and results of activity model as to how the UML depicts heterogeneous interactions of geo-processing tasks. Geo-processes and their data require to be identified their origin and destination of spatial data consisting of various types of activity and event.

We focus on geo-activity that can be characterized as a set of subclass of process by introducing salient six dimensions of who (the individual and collective actor) are doing what (activity objective), where (activity place), when (temporal validity of activity), why (activity reasons) and how (the process and effect of putting activity into actions). The principal idea of the mapping of activity model onto object-oriented analysis is the representation of the activity associated with actor, time and space, and all components of the context of six dimensions. To further support geo-process and activity, the Hexad model is proposed to describe incidence of geo-activity and event. The Hexad matrix enables to portray different variants of activity and depict actor's behavior through action, time and the history in the context of the Hexad Object Activity Model. The model also suggests the framework of geo-activity design at the micro and macro level by using the state transition diagram and communicative types of activity's identification through the network.

2. MODELINGS OF PROCESSES AND WORKFLOWS

Numerous reports and empirical studies of process modeling and business process modeling (WFMC, 1999a) have focused on process improvement and increases of customer services associated with the traditional organizational structure (Bridgeland and Becker 1994) and business processes that might not live up to organizational expectations (Hammer and Champy, 1993). In recent years, more emphasis has been placed on approaches which try to capture working processes in distributed workflow process management (Medina-Mora et al., 1993; Panagos and Eder, 1999) in close connection with business process redesign (BPR). A workflow management system allows the business process to be modeled, executed, monitored, and reported upon later (Eng, 1999).

Traditional process modeling approaches coming from Information Control Nets (Ellis and Nutt, 1980), Event-driven Process Chains (Scheer, 1998), and Role Activity Diagrams (Ould, 1995; Kawalek, 1999) would focus on activities. Many enterprises observe that business process approaches utilize process modeling as a way of understanding their own activities or behaviors. On the other hand, object-oriented business process modeling, today, considers a business process as the sum of all those activities (Bauer et al., 1994; Jacobson, 1995) enabling to easily simulate working processes and improve the performance of process redesign.

The variety of object-oriented analysis methodologies available suggests that it is possible to consider any entity, activity and process of businesses as a business object enabling to describe an abstract view of the real world no matter what it looks like. The different object-oriented analysis and design methodologies coming from, OMT (Rumbaugh, 1991), OOSE (Jabcobson et al., 1994), Booch (Booch, 1994) etc use a range of different techniques to document and implement business rules, and there is no yet dominant standard because business concepts could be differently interpreted corresponding to geo-transactional regions, economic organizations, and business items and rules, etc. In object-oriented modeling, the UML has been introduced recently as a uniform notation. It is a language for describing the artifacts of software systems and for business modeling and other non-software systems (Booch et al., 1999; OMG, 2000) that fuse the concepts of Booch, OMT, and OOSE. The UML consists of rich and multifaceted notions enabling to deal with dynamic actor's activities and enormous interactions of geo-processes.

Since the UML is a collection of specification techniques that are intended for software specification, it might not fully meet the requirements of the geo-sciences because technical software specification may differ from description of multi-layered geo-processes and workflows. Thus, it may be hard to circumscribe apparent distinctions of diagram as to which major diagrams can be mapped to the geo-process frameworks. For the purpose of process modeling, activity diagram that is composed of nodes representing activities and edges with control flows (Jager et al., 1999) is used to show what happens in the geo-processes from planning to geo-information management. Activity diagram supports procedural modeling of processes based on the process programming paradigm (Osterweil, 1987). Being different from OMG business objects and event-based model (Cook and Wolf, 1998), geo-process objects often focus on importance of spatial activities that are brought about by direct and indirect actors during a certain period of time. Activity diagrams are another means for describing the dynamic behavior of systems within the UML framework. Activity diagrams are based on the event diagrams of Martin and Odell (1994) and are a particular kind of state machines in which the states represent activities and the transitions and completions of an activity (Gehrke et al., 1998).

3. HEXAD MODEL FOR GEO-PROCESS OBJECTS

A business object represents a person, concept, process or event in operation, management, planning or accounting of a business or other organization (OMG, 1997). A business object includes attributes, relationship, actions/conditions, events, and interactions that apply to most part of geo-business objects. But a geo-business object is pertinent to information about people, places, and natural things in a spatial way including map production and marketing.

The benefit of process redesign is to mainly improve several dimensions with regard to products of cycle times, costs, and services and qualities by using a business model that starts to examine current value of their products with questions of "why is" today, but, is a valuable tool in determining the "what should be" (Meehan, 1995). Most existing business process modeling methods seek to define 3 or 4 dimensions that begin with analysis of business goals (why), activities and output (what), logical dependencies between activities (when), and role of actors (by whom) (Kueng and Kawalek, 1997). Bridgeland and Becker (1994) discuss four variances (why, what, who and when) of matrix with relevant analysis. Kradolfer and Geppert (1997) argue four requirements (who, when, which and how) of the workflow model. Van der Aalst and Van Hee (1996) examine three variances (what, how and by whom) based on the Petri-nets model. However, it seems that three or four dimensions based on business may not be enough to cope with a variety of process and activity of geo-business that should regularly update change of land records and land uses, and elucidate the causes and effects of dynamic actor's behaviors and complicated interactions in geo-processing environments.

Here, the Hexad model (Fig.1) is proposed to describe processes (or workflows) consisting of activities and events by means of six dimensions that are used to scrutinize the causes and procedures, and results of each planning and workflow that are relevant with an analysis. From a strategic perspective, any attempt to rethink a geo-business process always begins with goal of process modeling and dominance of current value and quality as to why current process, activities, and events of human actors (or machines) can not meet customer's needs and do not confront with vision and goal of future trends of IT/IS by analyzing mid and long-term strategy or by estimating severe criticisms of their marketing failures. In the target-based point of view, the emphasis is on what process, activity and output should be defined. Through conventional value analysis of customer's satisfaction and objectives of each goal, and something to be done by human actors, it enables to take reshape for objectives and practices of goals and evaluate actor's behavior and ability. It often requires behavioral analysis of actor that gives birth to workflows (or spatial) changes over time.

From an organizational perspective, the focus is on who carries out this activity. Policy-makers, planners, surveyors and even engineers involve with decisions of process and activities of surveying and mapping. Decision-making is, to a certain extent, considered to be definite events or actions when interactive operations between different groups occur in the course of surveying and mapping.

Fig.1. Hexad model for geo-process objects

In the structural perspective, we often consider alteration of a step as a task and an activity in the context of redesigning process. There is always inevitable question how we can reduce redundant spatial and legal data capture and maintenance by unbundling the data from a department application, and improve process cycle time by moving from task orientation to business function orientation (Meehan, 1995). From a behavioral point of view, the emphasis is on when processes and activities are executed. At the same time, it is concerned with measurements of cycle of productive time and computation of delivery of services by analyzing organizational route and procedural path. In terms of location and duration of process, these two dimensions are arising from question about where it takes so long and the backlogs are, land records are old and duplicated etc. Perhaps, it may require time-locational analysis as to where optimal steps and paths are required for obtaining quick conclusion when decision-making process involves with many steps with many different people in several different departments and organizations.

4. AN OBJECT ACTIVITY MODEL FOR MULTI-DIMENSIONAL GEO-PROCESSES

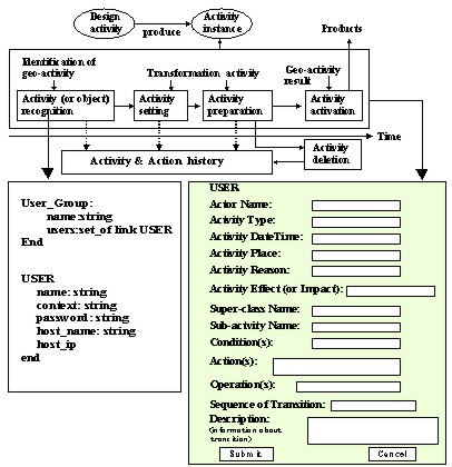
Since there are diverse domains, processes, and activities in geo-business objects, it may be hard to describe overall attributes of objects. Consistent with the above the Hexad model structure, a generic multi-dimensional object-oriented model is used to explain the framework of geo-information process. In any GIS/LIS agency or engineering enterprise, it has been classified into four and five objects such as process, activity, event and actor and their history.

Although the WFMC (1999b) defines the characteristics of workflow process definition, workflow process activity and event, there might be other requirements for the relationships between process and activity concerning basic principle of the cause and effect, actor, space and time. Additionally engineering and database applications might have led to dynamic interpretations of processes and activities. Many researchers and scientists have long articulated process and activity model, however, it might be still hard to classify and aggregate various types of activity. Particularly, multi-dimensional aspects of geo-activity objects are too immense to define activity instances when connecting with process and event instances. Here, we focus on further activity model enabling to illustrate the relationships between process and activity state, and actor manipulation. The holistic approach is used to portray a framework of geo-process (Fig. 2) that intends to deal with activity object as a core of workflows leading to the history at a specific application. Meanwhile, there are many activity-oriented approaches from IDEF0 (Huo, 1993), workflow activity model (Eder and Liebhart, 1994), etc and role-oriented models (Warboys, 1998). These two approaches may fail to represent the true complexity of work (Kueng and Kawalek, 1996) and may not be suitable for describing transactional complexity of temporal logics among various activities.

Fig. 2. Generic view of geo-processing objects

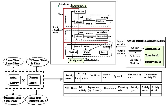
Alonso and Hagen (1997) argue workflow concept for spatial process focusing on tasks with several contents of activities. Weske et al. (1998) discuss workflow management in geo-applications. However, there are few dominant models to elucidate the characteristics of geo-activity corresponding to geo-business process requirements. When considering spatial changes as a result of actor's activities, Langran (1993) notes the importance of defining spatial process over time, and Claramunt and Theriault (1995) describe basic process of spatial activity and event over time. Peuquet (1994) defines a framework for spatial change using a Triad model in the TEMPEST that deals with three dimensions (What, Where and When). Now, our conceptual idea of Hexad Object Activity Model (HOAM) is presented to depict various properties of activity for explanation of process and event as well as their history by using state transition diagram of the activity and the Hexad matrix. In our model, an activity may consist of many atomic activities as objects that are similar to small unit of events or transactions. But, there is a subtle difference between an atomic activity and a transaction (Chiang, 1997).

The HOAM is based on object-oriented concept that supports role, association, and persistency of object, history of an object, etc. This model is designed to provide the dynamic behavior of objects associated with events, messages and methods within the state transition diagram of the activity that supports an activity or event-based design of objects. It associates each activity (or object) with a finite set of states (Breu and Grosu, 1998) and enables to model state changes by incoming activity. Asynchronously and synchronously cooperative activities coming from combinations of the same and different geo-time and geo-space with many actors' intensions can be described through the state transition tables, but require more details of activity (object and class) designs. Particularly, the cooperation of actor who participates in a common task requires the coordination of the task-related geo-activities as well as the coordination of the resources used during the execution of geo-process. In this case, it should determine the exact sequence of the activity to be performed in accordance with the predefined rules and scenarios and may choose the collaboration mode for concurrent execution of actor's actions (Rusinkiewicz et al., 1995).

Through the state transition diagram of the activity, it may enable to interpret behavior of geo-event object as atomic activity. As an idle state, an initiation means an inactive event that is not executed, while a ready state corresponds to conditions of activity, and event has been executed. Finally, the state commit and abort respectively reflect the commit and abort state's condition. However, this model is dependent on the geo-event and geo-activity characteristics stemming from combination of six dimensions in the context of collaborative geo-activity.

With regard to time, although the temporal aspects add another dimension to the scheduling of activity and workflow model, geo-business process and workflow typically try to reduce turnaround times and improve process execution duration for sub-processes and activities and absolute deadline of products (Eder and Panagos, 1999). Two perspectives of temporal requirements in process modeling are associated with duration of a task and occurrence of a task at a specific time. At certain points in activity model, it often focuses on the event time and transaction time based on temporal object model (Ozsu et al., 1996) providing geo-time management with the DateTime and Interval. We do not look into the issues of temporal object model, but our HOAM can have interface with temporal object model consisting of time instant, time interval and time span.

Fig. 3 shows the primitive set of states between two activities. As an idle state, an initiation means an inactive event that is not executed. A ready state corresponds to conditions of activity or results in disable status linking with stop, and an active state has been activated or suspended. Finally, the state commits and aborts. This diagram consists of 3 steps (e.g. waiting, activating and ending) of transition/operation which can be invoked over time. Each transition interacts with temporal objects. In case of geo-transaction for land registration management, a typical transaction executes a sequence of event and then requests a commit or abort through the online and the Internet.

To model a real life of activity, a class diagram should define all attributes, methods, and rules that are common to all instances of all activities postulating an Activity Class (or Type) that connects with the use case activity diagram. However, this micro level of object activity approach is dependent on the geo-event and geo-activity characteristics stemming from combination of six dimensions within the framework of collaborative geo-activities. This state transition diagram of object activity can be extended to or related with human activity level in order to explicate transaction model of land banking and geo-processing applications. The HOAM also provides dynamic features for action's principle helping the user to explicate versatile their activities because someone needs six dimensions and others only require three or four dimensions.

Fig.3. Hexad Object Activity Model

The numerous combinations of Hexad matrix are more pliable to illustrating the origin and heart of geo-activities. The HOAM also includes three features of dynamic properties of activity based on action, time and the history. In terms of the history, it is time-ordered sequences of all previous states of the activity. The history plays a major role in representing the foregoing footprints of geo-process as it shows the evolution of the process over time. With respect to geo-activity history, we refer to the histories of user activities or objects. By inspecting the activity history, particularly the change of current state activity's over time, dynamic monitorings of geo-activity and geo-event are possible, but requires more accurate temporal logic of geo-activity system. In conjunction with temporal object model, the HOAM is capable of comparing previous and current state of activity and denoting attributes of each activity.

5. GEO-ACTIVITY DESIGN APPROACH

Geo-process models and workflow systems define, execute, and monitor the flow of work within GISs organization by using a computerized representation of work procedures and activities. There are unforeseen activities and events arising from dominant human actors. There are also other technical staffs who support decision-makers, have extra roles in causing unforeseen activities and events. Much intensions and attractions pay attentions to the ways and questions on how to handle unforeseen situations and how to design for unanticipated, but very decisive activity. Although geo-activity design patterns describe solutions for a set of common way of configurations, there is a lack of a systematic way to integrate different activity designs. With the benefit of extension of state transition diagram and activity diagram, it may be able to generalize activity design that applies to various types of geo-activities ranging from land surveying and to land registration and land management.

Fig. 4. Transition of activity design

Activity design begins with the recognition of existing environments in terms of surveying plan, law, regulations, etc that define and identify geo-activities (Fig. 4), and then continuously generates activity instances (Teege, 1996) and transform theirs attributes and methods based on the flexibility of the object-oriented mechanisms. By interacting with actors, it brings about determinant results of geo-products or feedbacks of activity. However, there are always technical problems in detecting what activities are happened and changed, and where they are. To respond these questions, a set of collaborative work for geo-workflow management that is appropriate to distributed object system can be considered. The simplest way to denote spatial events and activities in geo-process is by actor's operating system ID. This helps geo-activity to associate actors with activities. Generally, it would be impossible for actors to know about other geo-activities and specific state of other actors such as their roles, whether they are active in the system. To illustrate the concept of actor behavior's detection, consider the above example user and group class in state transition diagram. Each geo-activity is represented as an object in which the operating manager (or user) stores pertinent information and can be aggregated in a user-group or large group of geo-activity databases. The main constraint with this approach is that it might be hard to bind information of geo-activity's changes from different Departments and other concerned authorities. Particularly, when the same contents of actor activities arise from different users, a dynamic way of temporal logic properties must be considered. Since most GISs packages might have shortcomings to support applicable model of spatial processes or geo-activities with temporal object, it might be hard to explain how current workflow model could be harmonized with versatile concepts of geo-processes and activities.

6. CONCLUSIONS

Most approaches to business or workflow modeling have a large variation in their conceptual constructs and their ability of comprehensible understandings of various processes and activities. There are, however, few efforts on redefining the context of six dimensions even in prevailing areas of process modelings. Although activity model have been articulated in many aspects of businesses, engineering, and industries, it may be still hard to apply to the concept of geo-activity and events on account of different perspectives between workflow models and geo-process models.

In this study, we propose the model of the Hexad and HOAM. The model provides a general framework for the design of geo-activity with the help of several diagrams of the UML. The principal idea of the model is associated with the concept of activity by interpreting six dimensions and its combination. The activity model explicates generic characteristics of their types and attributes enabling to cope with interpretation of multifarious types of activity.

The most significant contribution is the fact that the Hexad approach based on object-oriented activity model has dynamic potentials and feasibilities to expound a real life of geo-activities and events. Therefore, the model is designed to illustrate geo-event's execution at the object level and portray actor's activity at the geo-spatial level. To detect unforeseen geo-activity and event, we suggest geo-activity design with activity tables and state transition form enabling to describe activity's methods and attributes connecting with six dimensions no matter where actors are.

REFERENCES

Alonso, G. and Hagen, C., 1997, Geo-Opera: Workflow concepts for spatial processes. Proceedings of 3rd International Symposium on Spatial Databases (SSD'97), Berlin, Germany.

Bauer, M. Kohl, C. and Mayr, H., 1994, Enterprise modeling using OOA techniques. Proceedings of Connectivity-94: Workflow Management-Challenges, Paradigms and Products, Oldenbourg, Munchen, 1994, pp. 96-111.

Booch, G., 1994, Object-oriented analysis and design with applications. Benjamin/Cummings, 2nd ed., Redwood City CA, 1994.

Booch, G. Rumbaugh, J. and Jacobson, I., 1999, The Unified Modeling Language: User guide. Addison-Wesley.

Breu, R. and Grosu, R., 1998, Modeling the dynamic behavior of objects on events, messages and methods. Technical Report TUM-I9804, Technical University of Munchen.

Bridgeland, D. and Becker, S., 1994, Simulation SATYAGRAPA: A successful strategy for business process reengineering. Proceedings of the 1994 Winter Simulation ACM Conference, December 11-14, 1994, Orlando, FL, USA, pp. 1214-1220.

Chiang, H.K., 1997, Activity management in cooperation environments. Ph.D Thesis, University of Illinois at Urbana-Champaign.

Claramunt, C. and Theriault, M., 1995, Managing time in GIS: An event-oriented approach. Recent Advances on Temporal Databases, Clifford,. J and Tuzhilin, A., (editors), Springer-Verlag, Zurich, pp. 23-42.

Cook, J.E. and Wolf, A.L., 1998, Discovering models of software processes from event-based data. ACM Transactions on Software Engineering and Methodology, Vol 7 (3), July, 1998, pp. 215-249.

Eder, J. and Liebhart, W., 1994, A transaction-oriented workflow activity model. Proceedings of 9th International Symposium on Computer and Informations Systems, Antalya, Turkey, November, 1994, pp. 9-16.

Eder, J. and Panagos, E., 1999, Time management in workflow systems. Proceedings of 3rd International Conference on BIS'99 (Business Information System), Springer-Verlag, Poznan, Polen, 1999, pp. 265-280.
Ellis, C. and Nutt, G., 1980, Office information systems and computer science, ACM Computing Surveys, Vol. 12, No. 1, March, 1980, pp. 27-60.

Eng, B., 1999, Business process modeling. Proceedings of International Conference on Object-Oriented Programming Systems, Languages, and Application, November 1-5, 1999, Denver Colorado, USA.

Gehrke, T. Goltz, U. and Wehrheim, H., 1998, The dynamic models of UML: Towards a semantics and its application in the development process. Technical Report 11-98, University of Hildesheim, Germany.

Hammer, M. and Champy, J., 1993, Reengineering the corporation. Harper Collins Publishers.

Huo, C., 1993, An activity model for standards process for the distributed interactive simulation. Proceedings of the Winter Simulation ACM Conference, Los Angeles, CA, December 13-16, 1993, pp. 1013-1020.

Jacobson, I. Christerson, M. and Constantine, L., 1994, The OOSE: A use-case drive approach. edited by Carmichael, A.: Object Development Methods. SIGS Books, New York, 1994, pp. 247-270.

Jacobson, I., 1995, Business process reengineering with object technology. Addison-Wesley.

Jager, D. Schleicher, A. and Westfechtel, B., 1999, Using UML for Software Process Modeling. ESEC / SIGSOFT FSE 1999, Springer LINK, pp. 91-108

Kawalek, P., 1999, The goal in the organization. Proceedings of the Business Information Technology (BIT) World Conference, Cape Town, June 30- July 2, 1999.

Kradolfer, M. and Geppert, A., 1997, Modeling concepts for workflow specification. Technical Report 97-05, University of Zurich.

Kueng, P. and Kawalek, P., 1996, How to compose an object-oriented business process model?. Proceedings of IFIP WG 8.1/WG 8.2 Working Conference on Method Engineering, edited by Brinkkemper, S. et al., Atlanta, August 26-28, 1996. Working paper of Informatics Process Group (IPG), University of Manchester, UK.

Kueng, P. and Kawalek, P., 1997, Goal-based business process models: Creation and evaluation. Business Process Management Journal, Vol.3, No.1, April, 1997, pp. 17-38.

Langran, G., 1993, Time in GIS, Taylor & Francis.

Lawrence, P., 1997, The workflow handbook, Workflow Management Coalition. John Wiley & Sons, New York.
Martin, J and Odell, J., 1994, Object-oriented methods: A foundation. Prentice Hall.

Medina-Mora, R. Winograd, T. and Flore, R., 1993, Action workflows as the enterprise integration technology. IEEE Computer Society, Vol. 16, No. 2.

Meehan, W.J., 1995, Process reengineering using GIS. ESRI White Paper Series.

OMG, 1997, Business object DTF- Common business objects. OMG document bom/97-12-04.

OMG, 2000, OMG Unified Modeling Languages specification. OMG first Edition, March, 2000. Http://www.omg.org/uml

Osterweil, L., 1987, Software process are software too. Proceedings of ICSE'9, Monterey, California, March, 1987.

Ould, M.A., 1995, Business processes modeling and analysis for reengineering and improvement. John Wiley & Sons.

Ozsu, M.T. Szafron, D. and Goralwalla, I.A., 1996, Modeling time: Backs to basics. Technical Report 96-03, University of Alberta.

Panagos, E. and Eder, J., 1999, Towards distributed workflow process management. International Workshop on Cross-Organizational Workflow Management and Coordination, San Francisco, California, February, 1999.

Peuquet, D., 1994, It is about time: A conceptual framework for the representation of temporal dynamics in GISs. Annals of the Association of American Geographers, Vol. 84, pp. 441-461.

Rumbaugh, J., 1991, Object-oriented modeling and design. Prentice-Hall.

Rusinkiewicz, M. Klas, W. Tesch, T. and Muth, P., 1995, Towards a cooperative transaction model: The cooperative activity model. Technical Report GMD-899, March, 1995, German National Research Center for Computer Science.

Scheer, A. W., 1998, Aris- Business process modeling, Springer, Berlin.

Teege, G., 1996, Object-oriented activity support: A model for integrated CSCW systems. Journal of Collaborative Computing, 1996, pp. 93-124.

Van der Aalst, W.M.P. and Van Hee, K.M., 1996, Business process redesign: A Petri-net-based approach. Journal of Computers in Industry, Vol. 29, Jan-Feb, 1996, pp. 15-26.

Warboys, B.C. and Martinez-Garcia, A.I., 1998, From RADS to DESs: A mapping from process models to discrete event simulation. Proceedings of the Software Process Simulation Modeling (ProSim) Workshop' 98, Portland, Oregon, June 22-24, 1998.

Weske, M. Vossen, G. Medeiros, C.B. and Pires, F., 1998, Workflow management in geo-processing applications. Proceedings of 6th International Symposium on Advanced in GISs, Conference on Information and Knowledge Management, November 3-7, 1998, Washington,

WFMC, 1999a, Workflow Management Coalition Terminology & Glossary. Document Number WFMC-TC-1011, Http://www.aiim.org/wfmc/standards/docs.htm.

WFMC, 1999b, Workflow Management Coalition Interface 1: Process definition interchange process model. Http://www.aiim.org/wfmc/standards/docs.htm.


CONTACT

Jaeik Liou
Brain Korea 21 Project
GIS & Database Laboratory
Chungbuk National University
KOREA
Email: jaeikliou@yahoo.com 

30 April 2001


This page is maintained by the FIG Office. Last revised on 15-03-16.